Page 29 of 29
Re: 2003 Ford Focus RS - sensors question ?
Posted: Fri Jun 27, 2025 11:14 pm
by Jackstrath
So little update to this, its in and its running.
Took a lot of time messing about and tbh i wasnt getting anywhere fast with it.
I decided to take it to Romain at racecal, figured if he cant get it working no one can.
Turns out there was a flaw with torque values and TPS, thats been addressed but im still not 100% with it, i got it out on track with the hope of putting it through its paces and off course it rained cats and dogs, so i got some good data and it does work but i really need a dry day to test the speed and response of the downshifts.
some clips of it on track, getting there!
https://youtu.be/b8FtSrrLt5s
Re: 2003 Ford Focus RS - sensors question ?
Posted: Sat Jun 28, 2025 10:22 am
by stevieturbo
good to hear it's up and running.
So the base firmware for the DSG does seem to work ok then ?
Upshifts sound quite harsh, or is that just the video/camera ?
DSG/DCT/8HP control really is something they should take fully onboard given how popular swaps are these days
Re: 2003 Ford Focus RS - sensors question ?
Posted: Tue Jul 01, 2025 2:10 am
by Jackstrath
Thanks Stevie,
It did but this current fitted box TCU is flashed with a "stage 4" retrofit file from TVS, as the box is fitted with the TVS stage 2 clutches.
They sound very whip like but are not as harsh in real world, they are quick and firm thats for sure, but i could remove the gear cut all together and it will just change gear as quick as the clutch change over will allow.
I agree, the 8hp seems to be getting a lot of support, this is no surprise as the high powered FF cars have always been rare, supply and demand i guess, i do hope there is a revision change or two to come as its so close to being perfect!
Interestingly, i have seen a company in the UAE have just swapped a brand new GR yaris with a DQ250, and the few clips i seen of it working seems to be a jump in the right direction!
Re: 2003 Ford Focus RS - sensors question ?
Posted: Tue Jul 01, 2025 9:15 am
by stevieturbo
Maxxecu offer great support for the various transmissions, so it is clearly possible.
Oddly Syvecs ecu's are fitted to many OE vehicle pnp kits that use a DSG, DCT or 8HP from the factory, so I really don't get why it should be difficult at all for swap cars, clearly they can and do work together, especially with the OE TCM etc in place. WHich many would prefer for simplicity for any swaps.
Re: 2003 Ford Focus RS - sensors question ?
Posted: Tue Nov 25, 2025 8:51 pm
by Jackstrath
So this might be a email to plex issue, but thought id ask you steve since i know you have experience with the Plex stuff!
Since changing the CAN transmit data on the dash, everything works as expected bar 1 annoying thing. Iv lost the ability to show what CAL im in?
Now from what i can see the previous message over CAN to the Plex for this was "CALSWITCH" But this is removed on the S7 default transmit. (see first attachment)
Now all i can see in the default transmit is "calselect" which both the S7 and Plex are set up to send/receive but im not getting anything?
Iv tried added CALSWITCH into a spare output on the syvecs but with out known its transmit ID im kinda lost? Iv manage to set up the TinyDash that i can use the touch screen switch to select Cal files but nothing is changing in the PLEX?
Only assumption is "calswitch" was a direct result of what the now removed Cal switch position was? And thats why thats no longer working, but i would of thought calselect would show what cal file im in?
Re: 2003 Ford Focus RS - sensors question ?
Posted: Tue Nov 25, 2025 9:07 pm
by stevieturbo
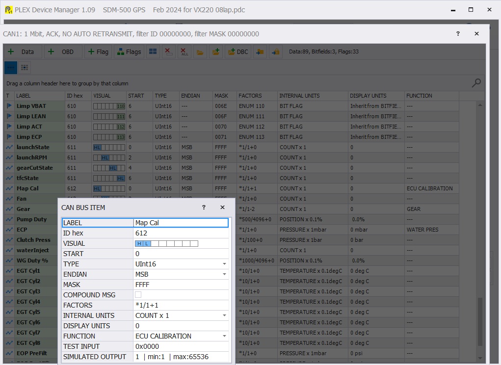
You need to look in the CAN receive section to see the config.
This is mine for the Cal select.

- plex can cal.jpg (213.49 KiB) Viewed 132208 times
In my case Calselect is down here

- plex cal.jpg (122.42 KiB) Viewed 132208 times
Re: 2003 Ford Focus RS - sensors question ?
Posted: Tue Nov 25, 2025 9:11 pm
by stevieturbo
I dont think this section matters much here, as it just defines how it can be visualised on the screen, highs and low, max/min values.
The SDM Syvecs was good in that when it seen a Cal change, it would pop up on the screen for a few seconds that this had happened, with teh Cal and a small note.
The micro does not allow this, and no idea if non syvecs firmware units allow it or not. But it is a great feature. Ioannis did say it would be added at some point to the micro.

- plex cal cal.jpg (60.95 KiB) Viewed 132207 times
Re: 2003 Ford Focus RS - sensors question ?
Posted: Tue Nov 25, 2025 10:10 pm
by Jackstrath
Thanks for that Steve!
Got it working! Moved my Calswitch to the same place as yours, set up the PLEX again copying yours and its working! Not to rub it in but also displaying the flag when a change cal!
Little annoyance sorted! So in the syvecs it would appear it does matter where you put the transmit data fyi as i set the plex up first and still wouldn't work right, was only until i put it in slot 19 like you that it worked.
Re: 2003 Ford Focus RS - sensors question ?
Posted: Tue Nov 25, 2025 10:14 pm
by stevieturbo
As said though, the screen you posted is NOT the CAN receive setup. It's more just the display setup.
The CAN receive is where it will matter that the Syvecs transmit slots etc all line up.
But working is working, all good.
My config is not standard anything, it's been changed about loads of times just to suit myself over the years.